This software is not a game, game engine or programming tutorial. It's a programming tool for the Ring programming language developers to enjoy visual programming & interactive visualization. A replacement for the Ring Code Editor.
Welcome to the second generation of the Programming Without Coding Technology (PWCT) software. A novice programmer can use PWCT as a tool to apply programming concepts and develop applications and 2D games.
This generation is powered by the new Ring programming language and provide professional Ring developers with a powerful and productive visual programming environment.
Features:
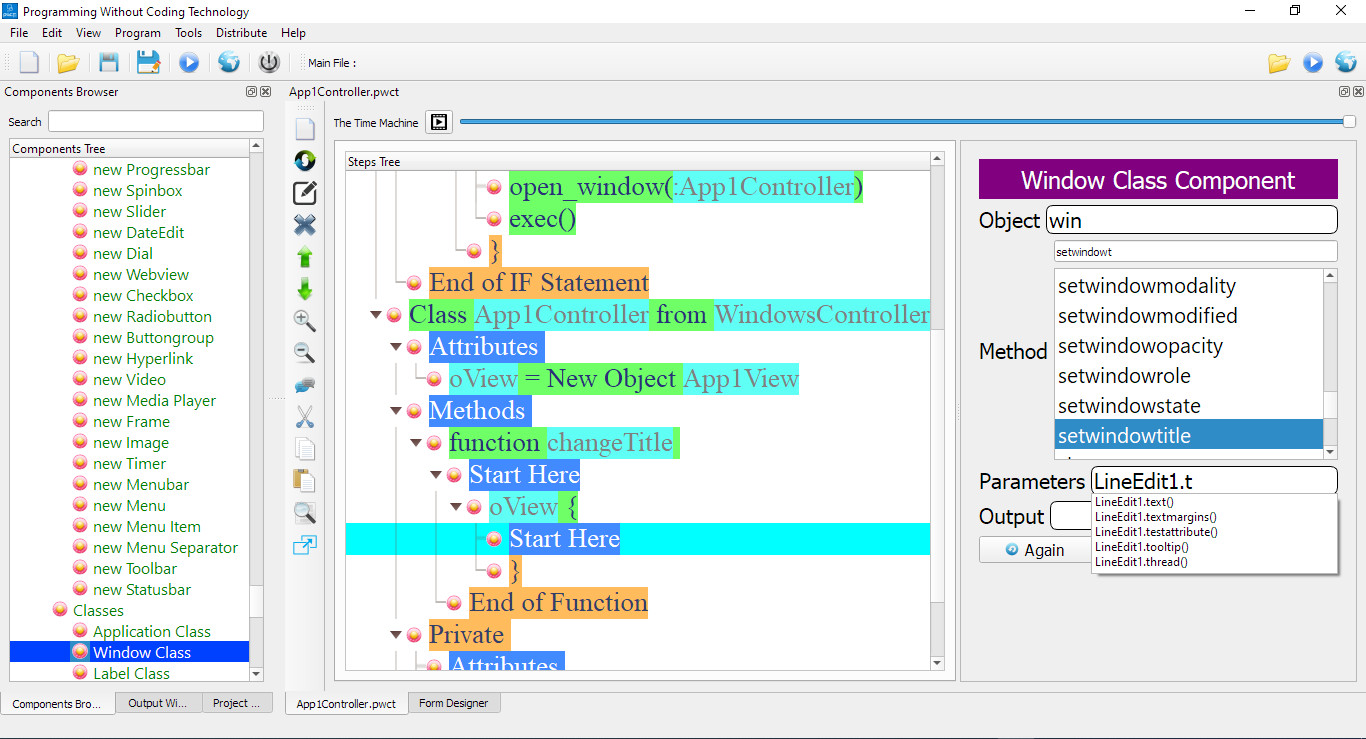
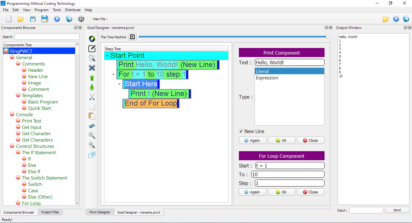
Visual Programming using Goal Designer (Steps Editor) instead of Code Editor
Form Designer to design the application user interface (WYSIWYG)
Rich comments (Add images, tables, etc.) to the application design
The Time Machine to play programs as movie and run programs in the past
Autocomplete
Interactive Visualization from textual source code
Customization (Colors & Environment Options)
Different styles and themes
Develop Apps for Drawing & Simulation
Develop Card Games
Develop desktop applications for Windows, Linux and macOS
Develop 2D Games
Create classic/retro games with tile maps (Support Tilengine)
Develop Web applications
Comes with many samples and applications
Open many visual source files at the same time
Open many interaction pages at the same time
Support generating and importing the textual source code